本文目录
显示
1.
下载与安装
2.
连接数据库
3.
生成 ER 图
4.
扩展链接
DBeaver 是一个基于 Java 开发,免费开源的通用数据库管理和开发工具,使用非常友好的 ASL 协议。可以通过官方网站或者 Github 进行下载,数据库管理工具DBeaver比Navicat功能更强大更好用。
由于 DBeaver 基于 Java 开发,可以运行在各种操作系统上,包括:Windows、Linux、macOS 等。DBeaver 采用 Eclipse 框架开发,支持插件扩展,并且提供了许多数据库管理工具:ER 图、数据导入/导出、数据库比较、模拟数据生成等。
DBeaver 通过 JDBC 连接到数据库,可以支持几乎所有的数据库产品,包括:MySQL、PostgreSQL、MariaDB、SQLite、Oracle、Db2、SQL Server、Sybase、MS Access、Teradata、Firebird、Derby 等等。商业版本更是可以支持各种 NoSQL 和大数据平台:MongoDB、InfluxDB、Apache Cassandra、Redis、Apache Hive 等。
下载与安装
DBeaver社区版可以通过官方网站或者 Github 进行下载。两者都为不同的操作系统提供了安装包或者解压版,可以选择是否需要同时安装 JRE。另外,官方网站还提供了 DBeaver 的Eclipse插件,可以在 Eclipse 中进行集成。
DBeaver 支持中文,安装过程非常简单,不多说,唯一需要注意的是 DBeaver 的运行依赖于 JRE。不出意外,安装完成后运行安装目录下的 dbeaver.exe 可以看到以下界面(Windows 10):

这个界面其实是新建数据库连接,我们可以看到它支持的各种数据平台;先点击“取消”按钮,进入主窗口界面。
此时,它会提示我们是否建立一个示例数据库。

如果点击“是(Y)”,它会创建一个默认的 SQLite 示例数据库。下图是它的主窗口界面。

DBeaver 和我们常用的软件类似,最上面是菜单项和快捷工具,左侧是已经建立的数据库连接和项目信息,右侧是主要的工作区域。
连接数据库
打开 DBeaver 之后,首先要做的就是创建数据库连接。可以通过菜单“数据库” -> “新建连接”打开新建连接向导窗口,也就是我们初次运行 DBeaver 时弹出的窗口。

我们以 PostgreSQL 为例,新建一个数据库连接。选择 PostgreSQL 图标,点击“下一步(N)”。

然后是设置数据库的连接信息:主机、端口、数据库、用户、密码。“Advanced settings”高级设置选项可以配置 SSH、SSL 以及代理等,也可以为连接指定自己的名称和连接类型(开发、测试、生产)。
点击最下面的“测试链接(T)”可以测试连接配置的正确性。初次创建某种数据库的连接时,会提示下载相应的 JDBC 驱动。

它已经为我们查找到了相应的驱动,只需要点击“下载”即可,非常方便。下载完成后,如果连接信息正确,可以看到连接成功的提示。

确认后完成连接配置即可。左侧的数据库导航中会增加一个新的数据库连接。
由于某些数据库(例如 Oracle、Db2)的 JDBC 驱动需要登录后才能下载,因此可以使用手动的方式进行配置。选择菜单“数据库” -> “驱动管理器”。

选择 Oracle ,点击“编辑(E)…”按钮。

通过界面提示的网址,手动下载 Oracle 数据库的 JDBC 驱动文件,例如 ojdbc8.jar。然后点击“添加文件(F)”按钮,选择并添加该文件。

下次建立 Oracle 数据库连接时即可使用该驱动。
新建连接之后,就可以通过这些连接访问相应的数据库,查看和编辑数据库中的对象,执行 SQL 语句,完成各种管理和开发工作。

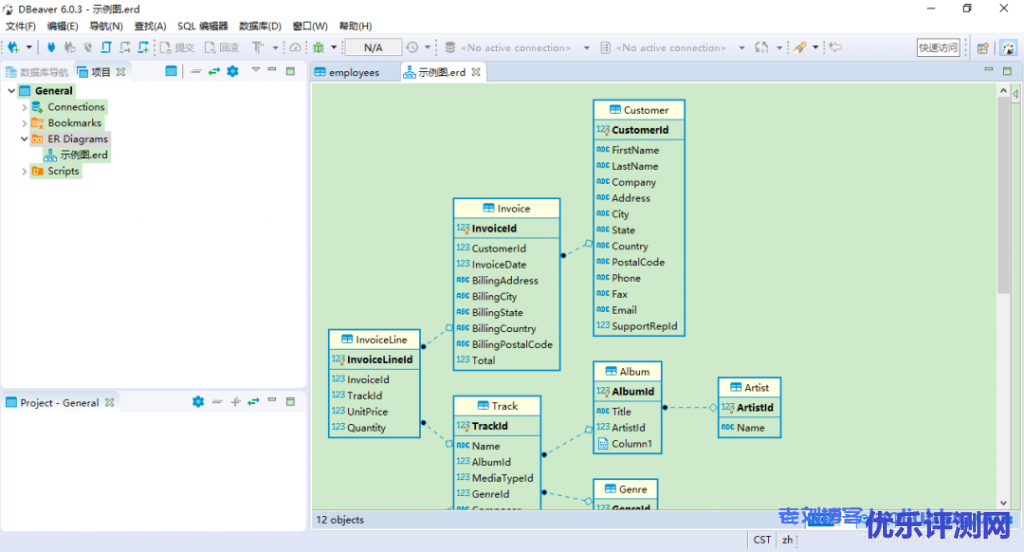
生成 ER 图
最后介绍一下如何生成数据库对象的 ER 图。点击窗口左侧“数据库导航”旁边的“项目”视图。

其中有个“ER Diagrams”,就是实体关系图。右击该选项,点击“创建新的 ER 图”。

输入一个名称并选择数据库连接和需要展示的对象,然后点击“完成”,即可生成相应的 ER 图。

ER 图可以进行排版和显示设置,也支持打印为图片。DBeaver 目前还不支持自己创建 ER 图,只能从现有的数据库中生成。
对于图形工具,很多功能我们都可以自己去使用体会;当然,DBeaver 也提供了用户指南,自行参考。
扩展链接
官方网站
- https://dbeaver.io/
GitHub
- https://github.com/dbeaver/dbeaver/
用户指南
- https://github.com/dbeaver/dbeaver/wiki
作者:不剪发的Tony老师

康维主机测评-网站SEO优化
