Oracle Cloud(甲骨文)的永久免费云服务器VPS主机,可以永久免费使用2台2台常备的AMD服务器+4台基于Arm的云服务器+数据库以及其他的服务。
甲骨文虚拟申请信用卡注册账号,部分信用卡也可,国内也可行行申请,只需通过免费注册300美元后,需要在免费的云服务器支持(区域时选择的区域)。
注册一个甲骨文免费账号,可以永久免费使用oracle云免费套餐资源,详细查看官方永远免费资源:
- 2 个基于 AMD 的计算 VM,每个具有 1/8 OCPU 和 1 GB 内存。
- 4 个基于 Arm 的 Ampere A1 内核和 24 GB 内存可用作一个 VM 或最多 4 个 VM。
- 2 个块卷存储,总共 200 GB。
- 10 GB 对象存储。
- 10 GB 存档存储。
- 资源管理器:托管 Terraform。
- 5 个 OCI 堡垒。
- 新ARM的资源按资源使用量计算的。永久免费资源为每个月3000O个CPU小时+1800GB内存使用量,不管是0折算还是试用用户,机器的免费资源都这么多。4C+24G的话, 5000小时,你一个月玩一个月的。
最近75分钟手臂会议时间定用户限,具体。 - 你以前的普通机,依然是2台永久免费限制,这个没有变化。
- 你的永久免费资源,仍然是网络月刊10个10个光纤损耗空间200G,IPV666个地址(IPV6个地址/16个)
- 可以开6台机器。
Oracle Cloud 注册用的信用卡在哪里买?
中国国内,国外信用卡去申请银行虚拟银行有免费售卖,购买同卖家确认该申请可以申请某某注册骨文云主机。
甲骨文云注册失败,除了支付验证外,注册甲骨云最重要的是IP地址,IP地址要干净,推荐家宽或手机上网,浏览器推荐用谷歌Chrome无痕模式。如果注册失败,手机放出WIFI ,电脑连WIFI,不断开关,换IP不断尝试注册,总有一个IP能成功。
AMD内核的机器配置
- CPU:2核(限制1/8性能)(物理CPU1个,逻辑CPU2个)
- 内存:1G
- 磁盘:50G(默认)
- 虚拟机:KVM
- IP数:1IPv4,支持IPv6
- 平均:480Mbps
- 流量:10T(账号共享)
- 系统:CentOS, Ubuntu
- 数据中心:日本、韩国、美西等
CPU 型号:AMD EPYC 7551 32 核处理器 CPU 核心数:2 核心 1996.248 MHz x86_64 CPU 缓存:512 KB 操作系统:Debian GNU/Linux 9(64 位)KVM 内核:4.9.0-13-amd64 总空间:2.6 GB / 45.5 GB 总内存:121 MB / 993 MB(464 MB 缓冲区) 总交换:0 MB / 1019 MB 正常运行时间:2 天 4 小时 0 分钟 平均负载:0.00、0.00、0.00 TCP CC : 立方 ASN & ISP : AS31898, Oracle Corporation 组织:甲骨文公共云 地点 : 日本东京 / JP 地区 : 东京
I/O 速度(1.0GB):54.8 MB/s
I/O 速度(1.0GB):51.4 MB/s
ARM内核的机器最佳配置
- CPU:4核
- 内存:24G
- 磁盘:50G(默认)
- 虚拟机:KVM
- IP数:1IPv4,支持IPv6
- 字节:1Gbps
- 流量:10T(账号共享)
- 系统:Ubuntu
- 数据中心:日本、韩国、美西等
配置测试
AMD的CPU云计算CPU大约52MB/s左右,服务器使用CPU也是5MB/s左右!阿里云新加坡服务器测试,最高能跑到1000个磁盘性能。服务器性能IO比较差,综合性能一般。
日本VPS网络路由:中国电信去返程都是NTT线路直连日本,中国联通程去出口骨干网绕美国绕到日本,返程直连国内,中国移动返程绕到日本,程香港绕到国内。情况:晚上狂炸,NT还不错。
1. 注册Oracle Cloud 免费云服务器


注册地址: https://www.oracle.com/cn/cloud/free/
访问活动地址 点击【免费开始】
信用卡认证,地区选择同发行的信用卡国家一致。
电话号码随意,因为不验证电话号码。
【家乡】根据您需要选择,选好了就不能更改地区。
Oracle免费VPS日韩区,新加坡,区域从国内访问比较的人多,美国比较快选。

1.4、设置登录密码。密码要求比较多

1.4、验证信用卡,或者Paypal,虚拟卡有时也行。博主招行美国运通信用卡验证成功!验证要0.1美元,会退扣还!

1.5 Paypal 已失效。当时,国民选择印度,支持使用 Paypal,无需信用卡验证。但后来被验证就导致 Paypal 验证被注册使用。

1.6、信用卡验证失败的解决方法
中国信用卡也可以注册成功,如果出现一个下图的验证码失败,广泛显示信用卡,点击红色方框中的 Oracle 客服给客服提供工单,让您在下方添加您的号码到白客服。再次注册成功了。不过因为方法被通知,导致现在被封了。

Oracle客服的回信:说了一些调整,让重新注册。应该是把我的信用卡添加到白名单了。再次注册Oracle甲骨文云,直接通过,未提示错误。

2021年05月27日更新:自5月份以后,现在客服已基本不回复邮件,此路已不通。
1.7、等片刻收费4美元,之后会成功注册或收到邮件。


2、区域选择
国内建站使用,选择韩国首尔比较快点,国外建站选择美西。

3、开通Oracle Cloud永久免费云服务器VPS
可免费开通2台常用的AMD服务器,是开通最多4台Arm服务器,最多配置24G内存,只开通1台ARM的话,这就是44核,24G内存!
3.1 后台登录
https://console.ap-tokyo-1.oraclecloud.com (区域选择日本登录地址)
https://console.ap-seoul-1.oraclecloud.com(区域选择韩国登录地址)

3.2免费开通AMD云服务器
Oracle VPS 可以创建 AMD 和 ARM CPU 这种类型的云服务器,这里先创建一个 AMD 类型的日常 x86 的服务器,一般默认选项自动。

3.3、SSH密钥生成Windows平台直接用PuTTY
复制下面的公匙,然后输入到Add SSH Key处。然后保存私匙登陆用于登陆。


3.4、查看创建好的云服务器IP

4、开放免费云服务器VPS的端口。默认开通了22个端口!

4.1、查看实例详情,点击【虚拟云网络】

4.2、然后点击子网中的数据!

4.3、再点安全列表中的数据。

4.4、入站规则,可见开放了22的端口!(ICMP也是关闭ping)。

4.将保存列表里的第一条数据清空!
4.6、同时还需要关闭iptables或者firewalld!
#停止firewall systemctl stop firewalld.service #禁止firewall开机启动 systemctl disable firewalld.service #关闭iptables service iptables stop #去掉iptables开机启动 chkconfig iptables off
其他可以搜索一下!!或者开放所有端口!
sudo iptables -P INPUT ACCEPT sudo iptables -P FORWARD ACCEPT sudo iptables -P OUTPUT ACCEPT sudo iptables -F
5、登陆Oracle Cloud永久免费云服务器VPS

在putty里的Auth设置私匙的位置,然后登陆
centos默认账户是opc
ubuntu默认账户是ubuntu
登录到云服务器,直接 sudo -i 就可以切换到ROOT下!
如果你想要引导就使用root登录,可以使用以下命令(密码是bawodu,你可以替换为其他的):
#编辑cloud.cfg vim /etc/cloud/cloud.cfg #在最后加入以下代码 #!/bin/bash echo root:bawodu |sudo chpasswd root sudo sed -i 's/^#?PermitRootLogin.*/PermitRootLogin yes/g' /etc/ssh/sshd_config; sudo sed -i 's/^#?PasswordAuthentication.*/PasswordAuthentication yes/g' /etc/ssh/sshd_config; sudo service sshd restart
之后返回的实例详情,点击“重新引导”即可保存Oracle云,现在就可以使用Root登录了。
6、Oracle VPS免费换IP
Oracle VPS是可以手动换IP的,而且还是免费的。首先是进入到换IP的实例。
1:点击到实例详情页面,在页面左下角可以找到“进入附加的 VNIC”,点击它。

2:点击右边,选择“查看VNIC详细信息”

3:最近会看到Oracle VPS的具体IP地址了

4:右边的设置,点击地址就可以进入Oracle VPS的IP页面了

5:先选择“没有IP”,将原来的IP地址给解除绑定


6:然后再次点击编辑,然后可以选择“临时更新IP,新的IP会见绑定成功了”

7、TCP加速
Ubuntu系统目前是可以直接安装BBR加速的!Cent系统的Oracle VPS在换内核时会提示错误:/boot/grub2/grub.cfg not found。解决问题: 1、切换成root 2、根据以下问题采取:
#/boot/grub/grub.conf: yum install -y grub grub-mkconfig -o /boot/grub/grub.conf #/boot/rub2/grub.cfg: 百胜安装 -y grub2 grub2-mkconfig -o /boot/grub2/grub.cfg #新建链接 ln -s /boot/efi/EFI/centos/grub.cfg /boot/grub2/grub.cfg #然后运行跑你要跑的 bbr.sh一键脚本
8、Oracle VPS重装系统
Oracle VPS 目前最难处理的就是重装操作系统了,很多人不喜欢用 Oracle VPS 自带的 Linux 操作系统,原因就是限制过多,与经常的 Linux 有区别。Oracle免费VPS官方并没有提供重装系统的功能,所以想要更换系统或者是拆除后使用 VPS 主机,或者 DD 安装。重装系统如果“失联”,返回实例详情页面点击“重建引导”即可。
DD一键重装系统脚本
原系统选择ubuntu16(18系统输入有问题!)安装debian9脚本:(-firmware 额外驱动支持),如果要安装Debian10,有的只需把下面的9改为10。用户名是root登录密码是bawodu ,可以改下你自己的。
bash <(wget --no-check-certificate -qO- 'https://moeclub.org/attachment/LinuxShell/InstallNET.sh') -d 9 -v 64 -p 'bawodu' -a -firmware
DD成功后,请使用root登录!账号:root密码:bawodu
DD安装Windows7
1.切换到root用户,确保系统是ubuntu16.04
2.执行
wget --no-check-certificate -qO InstallNET.sh 'https://moeclub.org/attachment/LinuxShell/InstallNET.sh' && bash InstallNET.sh -dd 'https://pan.xjj.kim/d/ oyvAz1Rb/q/d.nat.ee/oracle/Uefi-gpt-Win7-Ent.gz' #账户:管理员 #密码:www.nat.ee
执行后会自动破坏ssh,后台dd数据,等20分钟,千万别急,急了你重启了你的小鸡就永久失联。oracle垃圾cpu和硬盘解压gzip大概写入了5m/s。要这么说,20分钟后直接连接3389久端口。
记得oracle面板开防火墙3389端口,win7安全来自网上,自己判断是否。

如果你需要安装其他脚本,可以使用其他脚本,请自行判断是否安全。
wget -N --no-check-certificate https://raw.githubusercontent.com/veip007/dd/master/dd-gd.sh && chmod +x dd-gd.sh && ./dd-gd.sh
Debian 9 开启 BBR 加速实现
debian9的内核4.9已经自带bbr了,直接打开了。4.9的需要升级内核,然后手动安装bbr。
查看自己的服务器内核版本号,输入:uname 先 -r,显示如下:
服务器显示为4.9.*-amd64,可以直接打开,命令如下:
echo "net.core.default_qdisc=fq" >> /etc/sysctl.conf echo "net.ipv4.tcp_congestion_control=bbr" >> /etc/sysctl.conf #输入下面命令保存生效 sysctl -p #输入lsmod | grep bbr
显示有tcp_bbr字样就说明成功了
bbr是加速,在服务器上可以安装边,客户端不用安装。另外附上一键安装 BBR:
wget –no-check-certificate https://github.com/teddysun/across/raw/master/bbr.sh && chmod +x bbr.sh && ./bbr.sh
9、甲骨文云(Oracle Cloud)免费服务器开启IPv6
20214月15日重新创建甲文官网发布服务器支持IPv6,无需服务器即可添加IPv6,也不用删除子网。
9.1、设备设置IPv6相关模块
登陆甲骨文后台:①前往网络->虚拟云网络->选择查看网络详情

②真正在表面上主要是下面4个步骤。

③打开网段->点击【添加IPv6网段】

添加成功后如下图:

④ 打开子网,编辑子网信息

勾选启用IPV6 CIDR块,输入框输入一个值,例如:ee,点击保存!如下图:

这里如果出现下面的错误:NotAuthorizedOrNotFound,请在下面解决方案,成功继续这里的步骤。

⑤ IPv6 CIDR块添加成功!如下图!

⑥ 路由表-> 路由表详情-> 添加路由规则,自己设置!
关键词 CIDR 块:::/0 (注意2个冒号)
目标类型:互联网网关

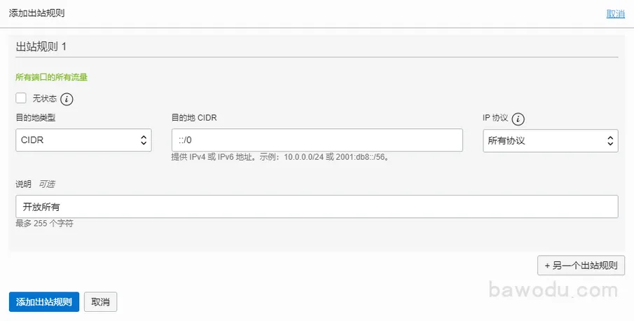
⑦ 安全列表 -> 查看详情 -> 添加出站规则和添加入站规则
类型:CIDR
主题词:::/0 (注意2个冒号)
IP:所有协议


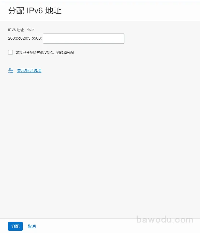
⑧ 查看服务器详情实例 -> 附加的 VNIC -> 点击VNIC详情
即将出现一个IPv6地址的选项!点击【分配IPv6地址】

⑨可以指定一个你想要的IPv6格式,不指定会经常分配一个。


⑩ 至此面板上的操作基本完成了
9.2 操作系统
Debian是编辑/etc/network/interfaces,添加分行inet6的dhcp配置。
# This file describes the network interfaces available on your system
# and how to activate them. For more information, see interfaces(5).
源 /etc/network/interfaces.d/*
# loopback 网络接口
auto lo
iface lo inet loopback
# 主网络接口
allow-hotplug enp0s3
iface enp0s3 inet dhcp
#下面增加代码
iface enp0s3 inet6 dhcp
CentOS 上是在 DHCP 的各种设备上添加的话IPV6INIT=yes和在前面的IPV6_AUTOCONF=yesDHCP 网。在系统中配置我们,重新启动之后系统就开始重新启动服务器配置的 IPv6 地址了,其他系统的配置方式可以参考Lightsail的。
参考文档:https://lightsail.aws.amazon.com/ls/docs/en_us/articles/understanding-public-ip-and-private-ip-addresses-in-amazon-lightsail#ipv6-for-resources
CentOS7 示例:
特别提醒一下,甲骨文的CentOS系统重启网卡会报错~所以通过重启网卡获取IP是行不通的。
① 获取IPv6(甲骨文网卡名称默认为ens3)
dhclient -6 ens3
②查看IPv6是否有效
ip 添加
③测试一下IPv6网络情况!
ping6 google.com
④添加引导启动
服务器重启后,IPv6不会动态获取!那么执行下面的脚本。把获取IPv6的命令写到启动启动!
chmod +x /etc/rc.d/rc.local 回声“dhclient -6 ens3”>> /etc/rc.d/rc.local
9.3 处理错误
添加IPv6的时候提示:NotAuthorizedOrNotFound,有大佬说,是因为没有将免费升级?或者因为试用期已经过?
下面说一下解决方案!首先打开 Cloud Shell 执行命令!

① 获取隔间_id
oci iam 隔间列表

② 查询子网(子网)列表,获取到子网ID(红框内)subnet_id
PS:下面命令中的[compartment_id]替换为上面的compartment_id,不保留[]符号哦~
oci 网络子网列表 --compartment-id [compartment_id]

如果你的网是多个,这里会获取多个ID,自己创建的时间看看到底你是谁?
③ 获取cid,如图获取CIDR块地址!

④ 更新子网(子网)信息
将[subnet_id]和[cidr]替换一下!
oci 网络子网更新 --subnet-id [subnet_id] --ipv6-cidr-block [cidr]
如果执行提示错误:The requested ipv6CidrBlock 2603:c1:3:b500::/56 is invalid: Subnet can only 64 bit IPv6 CIDRs.
需要修改一下cir,2603:c1:3:b500::/56->2603:c1:3:b500::/64然后再执行,即可。
10甲骨文云(Oracle Cloud)免费提供ARM云服务器
ARM处理器本身是Acorn有限公司设计的英国第一款RISC位RISC系列机器。ARM处理器本身是3位通用设计,但配备16位比设计。等价32位的代码节省了35%,却能用保留系统的所有优势。
ARM开通方式和上面选择AMD云服务器基本支持,配置Ampere,OCPU和内存显示选择。系统限制,只有Oracle Linux和Ubuntu其他系统需要自己DD安装。

10.1 ARM云服务器数量限制
1)免费资源为每个月3000个OCPU小时+18000GB内存使用量,无论是收费与试用用户,免费资源都是这么多。
折算为4C+24G的话,就是750小时,一个月玩你的。
网络速递,第一届会议试用用户限速,具体时间未定。
2)你以前的普通机,依然是2台永久免费限制,这个没有变。
3你免费资源,是每月100个,IPV4永久网络空间G,IPV4永久地址60个地址共4个(*3个临时+1个),场景就是那个场景/16个数量。
可以开6台机器,最终两台用纯IPV6。
10.2 ARM云服务器DD系统
新建实例时选的ubuntu 20.4,非mini版!然后DD成Debian10系统!
curl -fLO https://raw.githubusercontent.com/bohanyang/debi/master/debi.sh chmod a+rx debi.sh sudo ./debi.sh --architecture arm64 --user root --password 密码
设置默认root的密码修改为密码,成功登陆后记得自己输入passwd密码!!!没有报错的话继续运行:
sudo 关闭 -r 现在
更新内核至5.10:
echo "deb http://deb.debian.org/debian $(lsb_release -sc)-backports main" | sudo tee /etc/apt/sources.list.d/backports.list sudo apt 更新 unname -r
现在看到的版本应该是4.19的最新版本,为了方便之后的warp,我们可以更新内核到新版本,5.6以上就自带wireguard,现在是5.10
sudo apt -t $(lsb_release -sc)-backports install linux-image-$(dpkg --print-architecture) linux-headers-$(dpkg --print-architecture) --install-recommends -y
启用 IPv6 面板上的操作请见上面的操作章的甲文云(Oracle Cloud)免费服务器开启 IPv6 这里主要是给系统上的一些操作情况类似! 1)网卡。Oracle Linux 7.9 的网卡名称是:enp0s3(和2)Oracle Linux 7.9 已经启动 IPv6 模块,内核配置没有启用!执行以下命令:
回声“net.ipv6.conf.all.disable_ipv6=0”>>/etc/sysctl.conf #将装备生效 sysctl -p #获取IPv6 dhclient -6 enp0s3 #查看IP,如下图红色IPv6 ip地址

如果重启后IPv6获取?添加引导启动执行下面的脚本。把获取IPv6的命令写到引导启动!
chmod +x /etc/rc.d/rc.local 回声“dhclient -6 enp0s3”>> /etc/rc.d/rc.local
Ubantu 系统简单!面板操作完成,重新启动一些服务器。Debian 系统,面板操作完成!需要修改文件。
回声“iface ens3 inet6 dhcp”>>/etc/network/interfaces #重启服务器 重启
Oracle Linux 8 系统,替换下面命令中的 ipv6 地址为你服务器实际分配的地址
sudo ip -6 addr add ipv6地址 dev enp0s3
10.3 ARM云服务器安装Docker
Arm原生软件登录成功!使用Docker也是一个不错的选择,下面亲Oracle Linux 7.9测试命令!原一键安装Docker执行失败!
特别提醒:用Docker那些不是所有镜像运行,需要寻找linux/arm64的支持。
猫 >/etc/yum.repos.d/centos-extras.repo << 'EOF' [附加] name=CentOS-$releasever - 附加功能 mirrorlist=http://mirrorlist.centos.org/?release=7&arch=$basearch&repo=extras&infra=$infra gpgcheck=0
EOF sudo yum install -y yum-utils sudo yum-config-manager –add-repo https://download.docker.com/linux/centos/docker-ce.repo sudo yum install docker-ce docker-ce- cli containerd.io
安装成功后启动Docker
systemctl 启动泊坞窗
11、关于计费
试用期结束后您的帐户仍然有效,您可以继续创建和使用此页面上描述的“每天免费”的资源。 60过去的使用,免费帐户仍然可用。
您可以决定到“单独承诺的即付即用”帐户,也可以选择提供折扣的每月升级弹性帐户。如果详细信息以了解更多信息,请查看免费试用网站。您可以在所有可用服务中运行最多 8 个实例,最多可以运行 5 TB 存储在 30 天的优惠价格,Oracle Cloud 积分以消费。并且每台服务的容量限制下,留存价值。减少在消费期间服务的全部信用优惠时的最大容量。如果使用多个服务,则每项服务的可能容量会有所变化。您可以在 Oracle My Services 仪表盘上使用您的贷方余额。
12 甲骨文云注册失败的问题
Oracle Cloud Free Tier真是不容易注册,某鱼上卖号都到了200元人民币。有种玄学的感觉,有的朋友看了十多张信用卡,试了半次注册。
总结注册甲骨文免费试用会议成功的事项有以下几点:
- IP地址要干净,从来没有最好的注册甲文云,因为甲骨文一个人免费提供一个免费的骨论坛讨论
- 设备清洁,最好在之前没有注册过文云或重置系统
- 信用卡问题,虚拟信用卡和预付卡比较难注册
- 信用卡账单地址要和甲骨云注册地址匹配
- 的设备要在没有注册过之前,环境要干净,电脑不行,就用手机注册也就是环境
- 电话号码、邮箱、姓名、地址等资料甲云不看重,可以按你的喜讯。
在同甲骨云官方交流后,在线客服也只能提交工单。聊天记录截图:

抱歉,我们无法立即完成您的注册。如果您使用的是我们不接受的预付卡,则可能会发生这种情况。请尝试使用信用卡或借记卡重新注册。确保帐单地址与银行为您的卡存档的地址一致。
如果您还没有以前注册的帐户并且仍然无法创建帐户,请给我们发电子邮件,我们会看看发生了什么。
通过这个提交链接工单 https://go.oracle.com/LP=96969?elqCampaignId=260306

14 甲骨云账号被封
试用甲胄的服务器时要准时守时封号。建议注册号码静放2个月之后,刚的号码最容易使用的云骨可能会被免费封号。比如DDWindows系统,尝试自己,机器不会停止,需要手动停止。
如果某天登录不进去,如下所示,账目就被封了。有时被封时还会来一封邮件。
Forbidden
不允许您的客户端访问请求的对象。
15 甲骨文云 账号购买
如果骨文没有申请下来甲文云账号,也可以从某宝或某鱼上购买。元左右,这一年老号在200元左右,满月通知在100以内,不建议购买只有7天的账号,用于试玩。
60天以内的甲骨文被云账号封很容易封。有3个时间点容易封。
注册一周内,因为注册甲骨云一周内会二次验证信用卡,如果二次验证扣款失败,会被封。
一个月注册内满的约会试用期过后,会结算月封,刚刚审核过程也容易被人。
2 月 2 日以内,会再次公布帐目,也容易被封。
2个月以上的账目稳定了。若存活半年以上账目就更稳定了。
所以一般建议购买半年以上的日记,至少也要2个月以上,估计比较安全了。
16、Oracle Cloud永久免费云服务器VPS申请总结
Oracle Cloud永久免费云VPS能永久免费使用2台AMD核心的云服务器+4台核心的云服务器,一共服务器运行66台。即用ARM服务器还是上网和作为Web申请的。
香港110M(含10M CN2)大带宽独服限量促销,香港E3-8G-1T硬盘-3IP,月付仅799!

康维主机测评-网站SEO优化








